Description
This article explains how to configure the Monitoring Studio KM to monitor the available disk space on network mounted drives.
Procedure
To monitor the available disk space on network mounted drives, we need to combine an OS Command Analysis and Numeric Value Extraction.
Step 1: Creating an OS Command Analysis
- From the PATROL Console, right-click on the main "Monitoring Studio" icon KM Commands New Command Line Analysis...

- Click Next

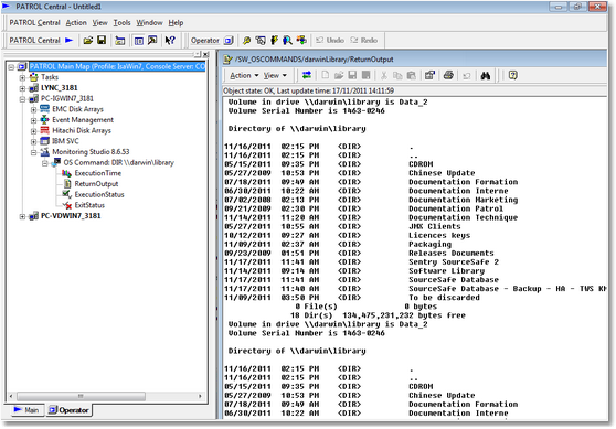
- Specify DIR \\server\share as the command to be executed. server and share must respectively be replaced with your server and share names
- Click Next
- Leave the other fields to their default value and click Next

- Provide appropriate display name and ID and click Finish. A new icon is created in the PATROL Console
- Double-click the ReturnOutput item to display the command result; which is refreshed every 2 minutes by default.

Step 2: Creating a Numeric Value Extraction
To create a numeric value extraction:
- Right-click the OS Command icon KM Commands New Numeric Value Extraction… and click Next

- Specify that you want to extract numeric values from the Lines matching the regular expression “bytes free” and click Next.

- Specify that the numeric value is located before the string bytes free
- In the Expected format pull-down list, select 100,000.00 and click Next

- Leave the field unchanged and click Next

- Have the value converted from bytes to GB:
- In the Rescaling pull-down list, select Divide the value by
- Type 1073741824
- Click Next

- Choose a valid label, specify that you need to set custom thresholds and click Finish. You will then be asked to set thresholds:

- Select Value and click Next

- Trigger a WARNING if value is lower than 10; 5 times in a row and an alarm if value is lower than 2; 1 time in a row
- Click Set thresholds.
A new object is created in the PATROL Console and a Value graph is generated with the freebytes value coming from the output of our DIR command.
